The trolley operates as both a technical solution and a symbolic companion, attached directly to my backpack so that it becomes an extension of the body in motion rather than a separate tool. This physical linkage establishes a continuous chain between body, load, and terrain, transforming the act of walking into a sustained, performative, and ecologically attuned artistic practice. Beyond its practical function, it serves as a moving shelter, energy system, camera assistant, and mobile studio, enabling a continuous and autonomous unfolding of the journey. Powered by solar energy, it externalises the project’s commitment to sustainability into a visible, working apparatus, while embodying principles of self-reliance, adaptability, and minimal environmental impact. Its movement is conditioned by light, weather, and terrain, aligning the pace of the body with environmental rhythms and reinforcing a deep attunement to place. At the same time, the trolley extends the body into a visible system of endurance, making effort, weight, and duration legible within the landscape. It functions as a constant companion that shapes both the physical and psychological dimensions of the walk, not by reducing difficulty but by redistributing it, introducing new forms of resistance, negotiation, and awareness. In this sense, it can be understood as a moving totem of energy, dependency, and persistence.
The trolley remains a work in progress, requiring constant calibration and iterative modification, as I continuously adapt and reconfigure it in response to the specific demands of each upcoming journey.
​​​​​​​This new version of the trolley will be packed into two suitcases despite its bulky appearance. It features a new foldable solar panel system composed of two panels, both detachable and rotating around a pivot under the deck, allowing adjustment based on the sun's direction.
The solar panel frame is also detachable at both the front and back and supported by a foldable structure made from walking sticks. When disassembled, the components collapse into a compact square. The electricity generated travels through cables beneath the frame directly to the motor.
This trolley includes a top-accessible bag for personal belongings and a removable box that opens from the top and sides. On each side, standard bicycle panniers provide additional storage and can be easily detached. The main structure, including the collapsible box, is designed for minimal bulk. Underneath, a soft water tank with a capacity of approximately five or six liters is stored for emergencies.
A major innovation in this design is the drive system, which uses a repurposed electric skateboard motor mounted on a smaller wheel that presses against the main wheel. When the smaller wheel spins, it drives the larger one through direct contact. After extensive prototyping and numerous failures, I found the most effective method involved rubber-on-rubber contact between the wheels. This setup reduces erosion and is durable over time.
A critical challenge I encountered in previous versions was a lack of friction in wet conditions. In Norway, rain caused the drive wheel to slip. To address this, I introduced a spring mechanism that applies constant pressure between the two wheels. The pressure is adjustable, and the system now performs reliably even when wet.
The front section of the trolley has also been significantly improved. Previously, I used a central double wheel, which destabilized the trolley and frequently broke. I replaced it with two smaller wheels, similar to those found on baby strollers, which offer greater strength and stability. I also incorporated a shock absorption system inspired by skateboard trucks, which enhances performance over uneven terrain and curbs.
The trolley’s center of gravity is now lower, improving overall stability. I modified the final section of the walking stick support using a thicker aluminum tube, bent at approximately 30 degrees to provide ergonomic alignment from hand height to hip level during use.
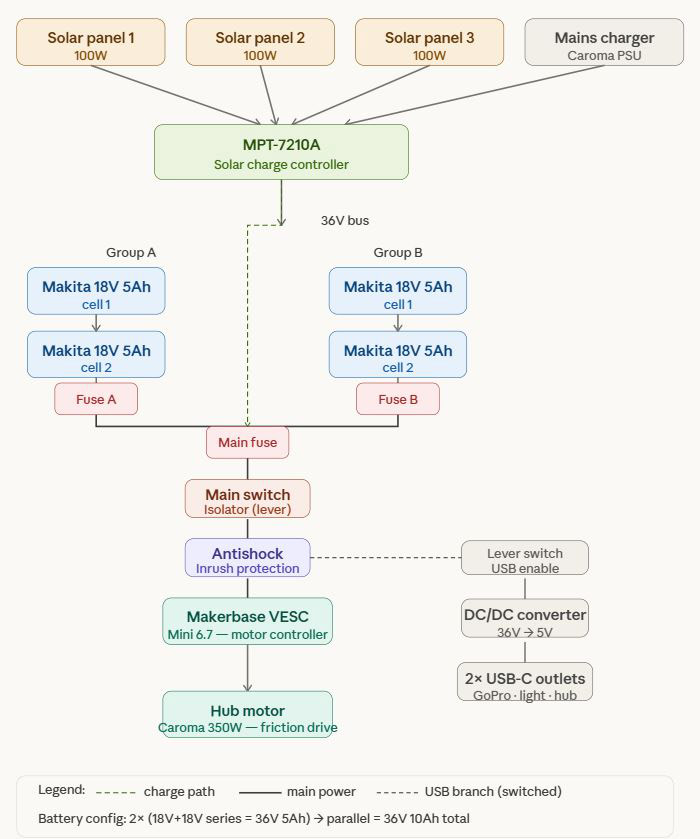
The electronics are housed beneath the deck in a waterproofed toolbox located under the solar panel array. Airline regulations prohibit carrying electric bike batteries due to their power and lithium content. However, power tool batteries are allowed, so I use those instead. These batteries are charged by the solar panels through a charge controller and supply power to the motor via a control unit.
Last year, due to time constraints, I made some errors in preparing for my trip. This time, I started the elecronics system from scratch, collaborating with others to correct past mistakes, now is simple, reliable, and modular. I can remove the box, transport it separately, and recharge the batteries using either solar energy or a standard power outlet at a campsite or other facilities.
Back to Top